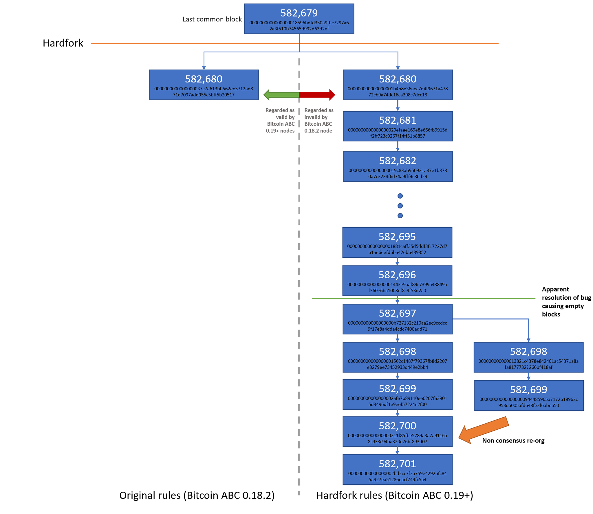
— The May 15 BCH hard fork made unspendable coins spendable again, allowing miners to claim them.
— When an unknown miner claimed these coins, the http://BTC.com & http://BTC.TOP pools coordinated 51%-attack, to return coins to original owners.
https://pbs.twimg.com/media/D6oGbN3W0AMTC-m.png:large
Охуенная идея для форка, но в ub.com как-то получше придумано было.
